Ensemble learning based sustainable approach to rebuilding metal structures prediction
The materials and methods of this paper, namely the dataset used for the research, and the modeling and evaluation techniques, will be presented in this section.
For research, samples made of construction steel containing 1.36–1.65% Si, 0.56–0.8% Mn (analogues of 13Mn6, 9MnSi5, SB49) were used. This steel is widely used in construction, while the installation of welded structures in the form of beams, channels, bars, corners, sheets and strips. Chemical composition of this steel is shown in Table 1.
To assess the effect of strain load on samples made of the construction steel and establish the relationship between the change in the structural state and the coercive force, systematic studies were conducted in production. Samples of size 6.2 × 20 × 270 mm were selected for researches. The average load (49 KN) that should be applied to create the stress value in the samples corresponding the beginning of plastic deformation of steel (σ0,2 = 280 MPA) was determined. Samples stretching was performed in increments of 0.1 σ0,2 = 30MPA on a tensile testing machine (MR, MR-500, Ukraine). To predict properties, the data obtained for a 5-year period at various enterprises are shown in the dataset. Various machine learning models and model ensembles were applied to their processing.
To assess the mechanisms underlying the relationship between ultimate bending strength (MPa) and structurally sensitive characteristic—coercive force (A/cm), a batch of 300 samples was studied. Sampling took place at different intervals of the study period, and samples were cut after testing at each load level. Microfaces were prepared for such samples and the metal microstructure was analyzed.
To estimate the yield strength of samples made of the construction steel by non-destructive testing, the method of measuring the magnetic parameter—the coercive force (Hc, A/cm) was used. The magnetic parameter was evaluated immediately after the load was removed, after 70 h, and after 100 h. Method of conducting coercive force measurements is given in the industry standard 29.32.4–37–532 developed by us. The measurements were carried out using portable magnetic structuroscope–coercimeter (MSC, КRM-C, Kharkiv, Ukraine). The device allows to perform local non-destructive testing (the control area is equal to the cross-sectional area of the device probes) by coercive force in the measurement range of 1.0–60.0 A/cm with an error of not more than 2.5%. The coercive force is measured by controlling the residual magnetic density shift value in a closed magnetic circuit. The circuit is created by a magnetic converter system, the poles of which are closed by the controlled sample. The measurement cycle includes magnetic preparation (duration 2 s), residual magnetization compensation (2 s), Hc calculation, and result indication. During the measurement, the area under the probe of the coercimeter overhead converter is magnetized to saturation with pulses with an amplitude of 3.0 A, after which the residual magnetization field is automatically compensated. The value of the coercive force indicator is calculated according to the value of the compensation field.
Life cycle assessment research
The LCA approach in the European construction sector is regulated by international standards ISO14040:2006 and ISO 14,044:2006. LCA makes it possible to assess the potential environmental impact of building structures and take into account changes in the environment during their life cycle. For the field of construction, the life cycle phases are defined by EN 15,978 and EN 15,804 standards (Fig. 2). The BS EN 15,978:2011 method is likely to be the dominant calculation method used in the construction industry43, so the life cycle classification in this information document is based on BS EN 15,978:2011.

Building life cycle stages (adapted from BS EN 15,978:2011).
The Product Stage phases (A1-A3), Construction Process Stage (A4-A5) and Use Stage (B1-B7) phases are sufficiently investigated using the LCA approach44. Most researchers focus on the evaluation of individual stages of the life cycle of construction structures, or on the early stage of design45. So Moncaster M46,47. investigates a tool for estimating carbon and energy costs throughout the life cycle of buildings to be used at an early design stage.
At the same time, the End of Life Stage phases (C1-C4) and especially D—Benefits and Loads Beyond the System Boundary are insufficiently studied. Module D quantifies carbon impacts beyond emissions over the life cycle of a building. It recognizes the concept of “designing for reusing and recycling” as it demonstrates the benefits of reusing, recycling and energy recovery. The research by Eva Martinez48, devoted to the study of LCA in the End of Life Stage phase of the life cycle of buildings, made it possible to form a set of tools for recording environmental data during various options for demolition of built structures. It has been established that for traditional demolition, the main environmental aspect consists in transportation of waste from the demolition site to the final disposal site. For selective demolition of buildings, the largest impact on LCA is caused during transportation of waste from the demolition site to the treatment plant and during transportation of non-recyclable fractions to the final disposal site, another significant impact is caused during fuel consumption of the hydraulic demolition equipment and the loading and unloading equipment of the treatment plant. The final phase of EC recover (module D) is described as a carbon credit that can be recovered through a certain future use of the materials.
The reason for the small number of publications on Modules C and D is that there are two practical problems associated with conducting an LCA for a building at an early stage. The first problem consists in individuality of the projects of most buildings. This means that the materials and processes will be different for each separate project. Many of them will be determined at later stages of design, and some will be clarified immediately before the start of the construction of the object on site. The second problem is the lack of data for all stages of the life cycle. Presence of trade secrets and the lack of a culture of open data among manufacturers of building materials and components make it difficult to obtain data on the impact of products on the environment throughout the entire life cycle, despite the presence of standards developed in individual countries, in particular such standards as BS EN 15,80447.
Calculation of Life Cycle Assessment (LCA) indicators was carried out in the Solid-Works Sustainability software environment based on generally accepted approaches49,50.
International standards ISO 14,040 and ISO 14,044 are used to implement Life Cycle Assessment (LCA) in SolidWorks Sustainability. The ISO 14,040 standard establishes the principles and general framework of life cycle assessment (LCA), it includes definition of purpose and scope, inventory analysis, impact assessment as well as interpretation of results. The 14,044 standard provides detailed requirements and guidance for conducting a life cycle assessment, including data management, life cycle modeling and reporting. SolidWorks Sustainability uses the GaBi LCA Database, which contains detailed data on the environmental impact of various materials, processes, and energy systems. The use of the ISO 14,025 international standard allows SolidWorks Sustainability to regulate transparency and reliability of information about environmental characteristics of the product provided in the form of a declaration. This approach made it possible to carry out an ecologically sound assessment of the materials that make up building structures and provided results that are close to international standards.
This allowed us to conduct an environmental analysis, taking into account the entire life cycle of metal structures, which includes ore mining, material production, use of the structure, end-of-life disposal and all transport between these stages. The input data were taken from the SolidWorks database of materials and their properties, with Material Recycled Content of 18%; 500 km of material transport from production to construction by road freight transport; Manufacturing Electricity of 0.19 kWh/kg; Manufacturing Natural Gas of 1476.6 BTU/kg; Scrap Rate of 9.67%.
ML algorithms
Individual machine learning, were studied and, also, they were combined in ensemble approach to improve the model’s stability and predictive power. This allowed to get a higher predictive performance compared to the single model49,50,51. The ensemble52finds ways to combine multiple machine learning models into a single predictive model53,54,55. Some models are well suited for modeling data at plastic deformations up to 150 MPa, while others do well with strain intervals close to 250–300 MPa—the Ultimate bending strength limit. Instead of forming a single complex model, the ensemble model learns several simple models and combines its results to make a final decision56,57,58,59,60. Combined strength models compensate the individual variations and biases. Ensemble learning will provide a composite prediction when the final accuracy is better than that of individual classifiers.
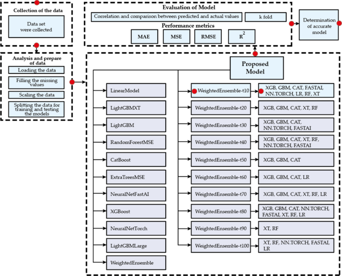
In the current study, individual machine learning models, after verification were included in 10 ensemble models of WeightedEnsemble_L2 and tested to predict ultimate bending strength based on the non-destructive magnetic control method discussed in the following sections (Fig. 3). The WeightedEnsemble_L2_FULL is a trained regression model whose objective is to minimize the “mean_squared_error” quality metric. 114 rows were included in the evaluation dataset. Scores are calculated using k-fold cross-validation resampling method that train a machine learning algorithm on different subsets of the dataset. A score is then calculated for overall performance by averaging the resulting performance metrics for each trial. First-level ML models were included in the second-level WeightedEnsemble_L2 model if their accuracy on the training sample was equal to or greater than K, where the value of K was determined by the automatic algorithm. It should be highlighted that for assuming ML algorithms, the k-fold cross-validation with different K was used to identify the appropriate K with higher performance61,62,63,64,65.

Flowchart of the methodology of machine learning adopted in the current study.
We trained several base models. To find the best combination for our dataset, ensemble mode runs 10 trials with different model and hyper parameter settings. Then combines these models using a stacking ensemble method to create an optimal predictive model. We used a Bayesian optimization algorithm to automatically configure machine learning hyperparameters. The effectiveness of its use has been confirmed for solving complex problems with nonconvexity53, multimodality, and high evaluation costs.
Description of database
In this study, there are a total of 8 data sets on the deformation effect on the structure and magnetic properties of the studied material, which were collected at several enterprises. The data was analyzed based on seven characteristics. These seven characteristics were used as parameters in the following order: ultimate bending strength—target column; value Hc and σst.dev measured immediately after removing the load; Hc and σst.dev after 70 h; Hc and σst.dev after 100 h.
Data normalization
In this paper, forecasting is based on a set of data obtained over a 5-year period at several enterprises. To build a forecasting model and conduct statistical analysis, the results of laboratory experimental tests were applied. In this study, there are a total of 8 data sets from different enterprises on the deformation effect. The data sets used for machine learning had a significant range of values (σ0.2 = 0–294 MPa, Hc = 3.52–7.45 A/cm, σst.dev = 0.01–0.14). In this case, some machine learning models do not work effectively. Data normalization was used. It is accomplished using the max–min mapping function and takes the following form. In an equation where Xn is normalized data, Xmin and Xmax are the minimum and maximum values of each input variable, respectively, and X is the original data set to be normalized. Data normalization has improved the accuracy and stability of the prediction model.
Statistical analysis. To measure machine learning model performance we used the following metrics and validation techniques. Models results were compared to test their effectiveness according to MSE (Mean Squared Error), RMSE (root mean squared error), R2, and MAE (Mean Absolute Error), which were calculated as follows:
$$\mathbfM\mathbfA\mathbfE=\frac\sum _\mathbfi=1^\mathbfn\boldsymbol \left\mathbfN,$$
(1)
$$\mathbfM\mathbfS\mathbfE=\frac\sum _\mathbfi=1^\mathbfn\left(\mathbfo_\mathbfi-\mathbfy_\mathbfi\right)^2\mathbfN,$$
(2)
$$\mathbfR^2={\left[\frac\sum \left(\mathbfo_\mathbfi-\overline\varveco \right)\left(\varvecy_\varveci-\overline\varvecy \right){\sqrt{\left(\mathbfo_\mathbfi-\overline\varveco \right)^2}\sqrt{{\left(\varvecy_\varveci-\overline\varvecy \right)}^2}}\right]}^2$$
(3)
$$\mathbfR\mathbfM\mathbfS\mathbfE=\sqrt\frac1\varvecn\sum _\mathbfi=1^\mathbfn\left(\mathbfo_\mathbfi-\mathbfy_\mathbfi\right)^2,$$
(4)
where N is the number of samples, and yi and oi are measured and predicted values, respectively. To determine the deviation, how different the predicted and average values of machine learning models differ, we used the mean absolute error indicator. MAE is defined as the sum of absolute errors divided by the number of observations. The values ranged from 11.55 to 44.30, with smaller numbers indicating that the model matched the data better.
link
